Od 1 lutego 2026r., podatnicy korzystają z Aplikacji Podatnika KSeF, do której można zalogować się przez stronę KSeF Ministerstwa.
Wysyłki lub pobierania dokumentacji z KSeF w sposób automatyczny można dokonać po pełnej konfiguracji konta oraz modułu KSeF. W przypadku automatycznej wymiany danych będziemy ją rozpatrywać na dwóch płaszczyznach:
SPIS TREŚCI
I. Co trzeba zrobić, aby przesyłać faktury do KSeF automatycznie?
II. Środowiska KSeF - wersje Krajowego Systemu eFaktur
III. Metody przekazywania faktur sprzedażowych do Krajowego Systemu eFaktur
IV. Rodzaje komunikatów lub błędów w KSeF
V. Automatyczne wysyłanie Faktur sprzedażowych do Krajowego Systemu eFaktur z Fakturomanii
3) Błędny status przekazywanej faktury
I. Co trzeba zrobić, aby przesyłać faktury do KSeF automatycznie?
W praktyce, aby przesłać swoją pierwszą fakturę za pośrednictwem Fakturomanii do KSeF lub pobrać jakieś dane z niego, należy przejść kilka kroków:
1) Założyć lub przygotować profil zaufany – bez niego nie zalogujemy się do KSeF, więc to absolutna podstawa.
2) Jeśli działamy jako spółka, musimy złożyć ZAW-FA do urzędu skarbowego. Osoby prowadzące jednoosobową działalność gospodarczą mają tu łatwiej – nie muszą składać tego zgłoszenia.
3) Po zarejestrowaniu ZAW-FA możemy się już zalogować do KSeF za pomocą swojego profilu zaufanego, a instrukcję postępowania w tym zakresie odnaleźć można w materiale Formularz ZAW-FA: Nadawanie i odbieranie uprawnień do KSeF krok po kroku.
4) W KSeF po zalogowaniu nadajemy następnie odpowiednie uprawnienia – w panelu uprawnień należy wskazać osoby, które będą miały dostęp do wystawiania lub obsługi faktur, nawet jeżeli tą osobą jesteśmy my. Od tego momentu uprawniona osoba może wystawiać faktury w KSeF i zarządzać danymi zgodnie z przyznanymi uprawnieniami.
5) Następnie w Module Certyfikatów, generujemy i pobieramy certyfikaty – tą opcją posługujemy się jeżeli chcemy korzystać z oprogramowania księgowego, z którego chcemy przekazywać dokumentację do KSeF lub pobierać ją z KSeF. Certyfikat to unikalny plik czy też ciąg znaków, który wprowadzony do systemu księgowego identyfikuje podatnika w KSeF i służy autoryzacji wymiany informacji przez API z systemem Ministerstwa Finansów.
6) Gdy mamy pobrane certyfikaty przystępujemy do konfiguracji i integracji Fakturomanii z Krajowym Systemem eFaktur – takie certyfikaty w systemie wprowadzamy zzipowane w module Krajowego Systemu eFaktur w sekcji "Ustawienia KSeF".
7) Po przeprowadzeniu konfiguracji systemu księgowego danymi do KSeF możemy wysyłać lub pobierać faktury – tutaj istnieją dwie procedury:
a) Dla faktur sprzedaży - automatycznej wysyłki lub pobrania listy faktur znajdujących się w KSeF,
b) Dla faktur zakupu - automatycznego pobrania, co pozwala następnie na ich import do listy kosztów.
II. Środowiska KSeF - wersje Krajowego Systemu eFaktur
Faktury w Krajowym Systemie e-Faktur można wysyłać lub pobierać w trzech środowiskach, system Ministerstwa Finansów wyróżnia bowiem:
a) Wersja produkcyjna - czyli obowiązująca od 1 lutego 2026r. Aplikacja Podatnika KSeF, która jest właściwym narzędziem KSeF. Niniejsza wersja służy oficjalnej wymianie dokumentacji, czyli wystawianiu oraz odbieraniu faktur przez podatników.
b) Wersja przedprodukcyjna (Demo) - przeznaczona dla technicznego sprawdzenia funkcjonalności systemu KSeF przez API lub na danych prawidziwych (ale jednocześnie testowych), które nie odnoszą skutków prawnych. Środowisko przedprodukcyjne do stosowania w celu sprawdzenia funkcjonalności systemu KSeF zostało udostępnione 15 listopada 2025r.
c) Środowisko testowe - przeznaczona dla deweloperów oraz podatników aplikacji księgowych lub fakturowych, po zalogowaniu danymi technicznymi (jak same 9 czy 0).
Instrukcja postępowania przy wysyłaniu faktur do KSeF jest uniwersalna dla każdego ze środowisk.
III. Metody przekazywania faktur sprzedażowych do Krajowego Systemu eFaktur
Krajowy System e-Faktur (KSeF) wprowadził nie tylko nowy standard raportowania faktur sprzedaży, ale również nowe podejście techniczne do ich przekazywania. KSeF oferuje dwa różne tryby wysyłki faktur, które różnią się zachowaniem w przypadku błędów, duplikatów i walidacji.
API KSeF przewiduje dwa podstawowe sposoby przekazywania faktur sprzedaży:
1) sesję interaktywną lub
2) sesję wsadową.
W praktyce wybór trybu wysyłki ma bezpośredni wpływ na bezpieczeństwo księgowe oraz czytelność informacji o stanie dokumentów.
1) Sesja interaktywna
Sesja interaktywna polega na automatycznym przesyłaniu faktur pojedynczo, gdzie każda faktura stanowi osobne zgłoszenie czy też zapytanie do KSeF. W momencie wysyłki system dokonuje pełnej walidacji dokumentu – zarówno pod kątem struktury technicznej, jak i danych biznesowych. Jeżeli faktura spełnia wymagania, zostaje przyjęta i otrzymuje numer KSeF. Jeżeli pojawi się błąd, system odrzuca dokładnie ten dokument i zwraca jednoznaczną informację o przyczynie odrzucenia.
Dla użytkownika oznacza to jasny i czytelny model. Każda faktura ma swój status, a ewentualna informacja o problemie dotyczy konkretnego dokumentu, bez potrzeby analizowania zbiorczych raportów czy dodatkowych zestawień.
2) Sesja wsadowa
Sesja wsadowa została zaprojektowana z myślą o sytuacjach, w których do KSeF należy przekazać bardzo dużą liczbę faktur w jednym czasie. W tym trybie faktury są wysyłane w paczkach, a wstępna walidacja dotyczy głównie poprawności technicznej całego pakietu danych. Szczegółowe sprawdzenie poszczególnych faktur odbywa się później, w sposób asynchroniczny.
Choć w nowszej wersji API KSeF błąd jednej faktury nie powoduje odrzucenia całej paczki, to analiza wyników przetwarzania jest bardziej złożona. System musi jednoznacznie powiązać statusy z konkretnymi dokumentami, a użytkownik końcowy często otrzymuje informację o problemie dopiero po pewnym czasami bardzo długim czasie.
Różnice pomiędzy sesją interaktywną a wsadową bardzo dobrze widać na przykładzie duplikatu faktury. W sesji interaktywnej sytuacja jest klarowna – system odrzuca konkretną fakturę i natychmiast informuje o przyczynie problemu zwracając komunikat 440.
W przypadku sesji wsadowej informacja o duplikacie pojawia się w wynikach przetwarzania paczki, co wymaga dodatkowej analizy statusów i technicznej korelacji danych. Dla użytkownika, który oczekuje prostego komunikatu, taki model jest mniej intuicyjny i trudniejszy w codziennej pracy.
Projektując integrację KSeF w Serwisie Fakturomania, przyjęliśmy założenie, że priorytetem jest bezpieczeństwo Użytkownika oraz jednoznaczna informacja o stanie faktur. Z tego powodu zdecydowaliśmy się na wykorzystanie sesji interaktywnej jako podstawowego mechanizmu wysyłki dokumentów do KSeF. Dzięki temu każdy błąd jest wykrywany natychmiast, a Użytkownik dokładnie wie, która faktura została przyjęta, a która wymaga poprawy.
IV. Rodzaje komunikatów lub błędów w KSeF
Proces przekazania faktury do KSeF nie jest jedną operacją, a ciągiem kroków. Błąd może pojawić się na każdym z nich, dlatego w Fakturomanii zaimplementowano wiele zabezpieczeń uniemożliwiających popełnienie większości z nich.
Schemat drogi takiej faktury wysyłanej do KSeF wygląda w uproszczeniu w następujący sposób:
1) Najpierw w procesie wystawienia faktury w Fakturomanii stosowane są odpowiednie walidacje dla zapewnienia prawidłowości wystawionego dokumentu pod względem technicznym.
2) Po wystawieniu faktury w serwisie księgowym oraz zleceniu wysyłki dokumentu do KSeF, system KSeF przyjmuje żądanie technicznie o przekazaniu dokumentu.
3) Następnie KSeF sprawdza poprawność struktury przekazywanej faktury (XML) pod kątem schemy.
4) Po pozytywnej weryfikacji przechodzi do walidacji biznesowej, w tym sprawdzenia duplikatów.
5) Na końcu nadaje fakturze numer KSeF albo ją odrzuca.
W związku z wyżej wymienionym procesem wysyłki faktur do KSeF rozróżniać będziemy różne rodzaje komunikatów, których listę przedstawiliśmy Państwu w tabeli.
| Kod / komunikat | Znaczenie | Co robić dalej |
|---|---|---|
| HTTP 429 | Przekroczone limity API (rate limit) | Należy wstrzymać się z przekazywaniem dokumentacji i spróbować ponownie po czasie, KSeF ma niestety ograniczenia względem wysyłanych dokumentów |
| HTTP 5xx | Błąd systemowy (KSeF niedostępny) | Należy poczekać i ponowić wysyłkę później, gdy KSeF będzie dostępny, możliwa jest awaria systemu KSeF, stan KSeF można sprawdzić również na stronie Ministerstwa Finansów |
| Status: faktura w trakcie przetwarzania | Faktura jest analizowana | Należy odświeżyć status żółtej klepsydry w Fakturomanii, jeżeli brak zmian, należy poczekać na przetworzenie danych przez KSeF |
| Walidacja struktury – błąd | Niepoprawny XML / brak zgodności ze schematem FA | Należy poprawić format lub strukturę Faktury po czym ponownie podjąć próbę wysyłki do KSeF |
| Kod 440 – Duplikat faktury | Faktura została już zarejestrowana w KSeF | Dokumentu nie można wysłać ponownie, należy zapisać numer KSeF dla sprawdzenia w bazie KSeF faktury |
| Walidacja biznesowa – inne błędy | Błędy logiczne lub biznesowe (np. błędne dane identyfikacyjne) | Należy przeanalizować dokument, po czym poprawić go |
V. Automatyczne wysyłanie Faktur sprzedażowych do Krajowego Systemu eFaktur z Fakturomanii
Na wstępie zwracamy szczególną uwagę, że możliwość przekazania Faktur sprzedażowych do KSeF z Fakturomanii istnieje wyłącznie po przeprowadzeniu pełnej konfiguracji modułu KSeF Fakturomanii.
Faktury sprzedażowe, które będą przekazywane do KSeF muszą pozostawać:
a) Niezatwierdzone oraz,
b) Posiadać wybrany znacznik typu dokumentu KSeF jako DI.

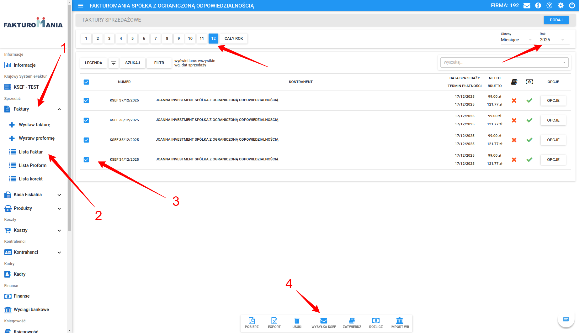
Jeżeli faktura sprzedażowa została w taki sposób oznaczona, to w celu jej wysłania do KSeF, należy udać się do modułu Faktur, w którym wybieramy Lista faktur.
1) Wysyłanie faktury do KSeF
W niniejszym module wyświetlą się wszystkie faktury wystawione w Fakturomanii, następnie w celu przekazania takich faktur oznaczamy dokumenty, które chcemy przekazć do KSeF, po czym wybieramy Wysyłka KSeF.

Opcja przeniesie nas do następnego etapu, w którym wybieramy czynność którą chcemy zrobić, z tego panelu możemy albo zlecić wysyłkę dokumentów do KSeF albo zaktualizować status dokumentu jeżeli jest on w trakcie przetwarzania (opisane dalej).
W celu realizacji wysyłki wybieramy Zleć wysyłkę dokumentów do KSeF.
Pojawi się komunikat informujący o tym, że nastąpi podjęcie próby wysłania dokumentów do KSeF, w celu przekazania wybieramy Tak, wyślij.
Teraz zobaczymy pasek ładowania procesu. Wysyłka i wymiana informacji z KSeF jest stosunkowo czasochłonna, z tego względu, gdy mamy wiele takich dokumentów do wysyłki, cały proces może chwilę zająć.

Po pełnym przetworzeniu danych otrzymamy aktualizację statusów, które będą oznaczone:
a) zielonym ptaszkiem (najczęściej), co oznacza, że przekazanie faktury do KSeF zakończyło się sukcesem,
b) żółtą klepsydrą, co oznacza, że Ministerstwo Finansów nie zwróciło informacji o przetworzeniu danych,
c) czerwonym x, co oznacza odrzuczenie dokumentu.
Tutaj przekazanie faktur zakończyło się sukcesem.
2) Aktualizacja statusu
W pewnych przypadkach status dokumentu może nie zostać od razu oznaczony na zielono i może otrzymać oznaczenie żółtej klepsydry (przykładowo system Ministerstwa Finansów nie zwrócił odrazu informacji o przetworzeniu danych). Taki status oznacza, że wysyłka dokumentu jest w trakcie przetwarzania danych oraz konieczna jest odrębna aktualizacja statusu dokumentu.
Aktualizacji statusów można dokonać wyłącznie dla niezatwierdzonych faktur sprzedażowych.

W celu aktualizacji statusu dokumentu niezbędne jest oznaczenie takich dokumentów oraz wybranie Wysyłka do KSeF.

Pojawi nam się okno, w którym wybieramy Zaktualizuj statusy dokumentów z KSeF.

Teraz zobaczymy pasek ładowania procesu aktulizacji statusów.
Po pełnym przetworzeniu danych otrzymamy aktualizację statusów, które najczęściej będą albo oznaczone zielonym ptaszkiem albo czerwonym X.

3) Błędny status przekazywanej faktury
W przypadku przekazywania faktur do KSeF przekazywana faktura może zostać odrzucona przez bramkę MF. Takie odrzucenie w Fakturomanii zostanie oznaczone czerwonym X przy oznaczeniu KSeF.

Przyczyn napotkania błędów może być wiele, jednak najczęściej występującymi będą:
a) określony kodem 440, czyli duplikat faktury (taka faktura już w KSeF istnieje lub o niniejszym numerze) albo
b) nieprawidłowy certyfikat, który najczęściej oznacza nieprawidłową konfigurację KSeF w Fakturomanii lub nieprawidłowy sposób pobrania certyfikatu z MCU KSeF. W takim przypadku Użytkownik nie może zostać uwierzytelniony w KSeF.
